Appearance
快速入門
本章學習目標
完成本章後,你將能夠:
- 登入 ZenbuSign 系統
- 上傳第一份合約文件
- 設定簽署欄位
- 邀請簽署人完成簽署
- 下載已完成簽署的文件
第一步:登入系統
- 開啟瀏覽器,前往你的 ZenbuSign 網址
- 在登入頁面輸入帳號(電子郵件)與密碼
- 點選「登入」

登入後會看到總覽儀表板,顯示目前的任務統計與近期活動。

第二步:建立簽署任務
- 在左側選單點選「簽署任務」
- 點選右上角「+ 新增任務」按鈕
- 進入五步驟建立精靈
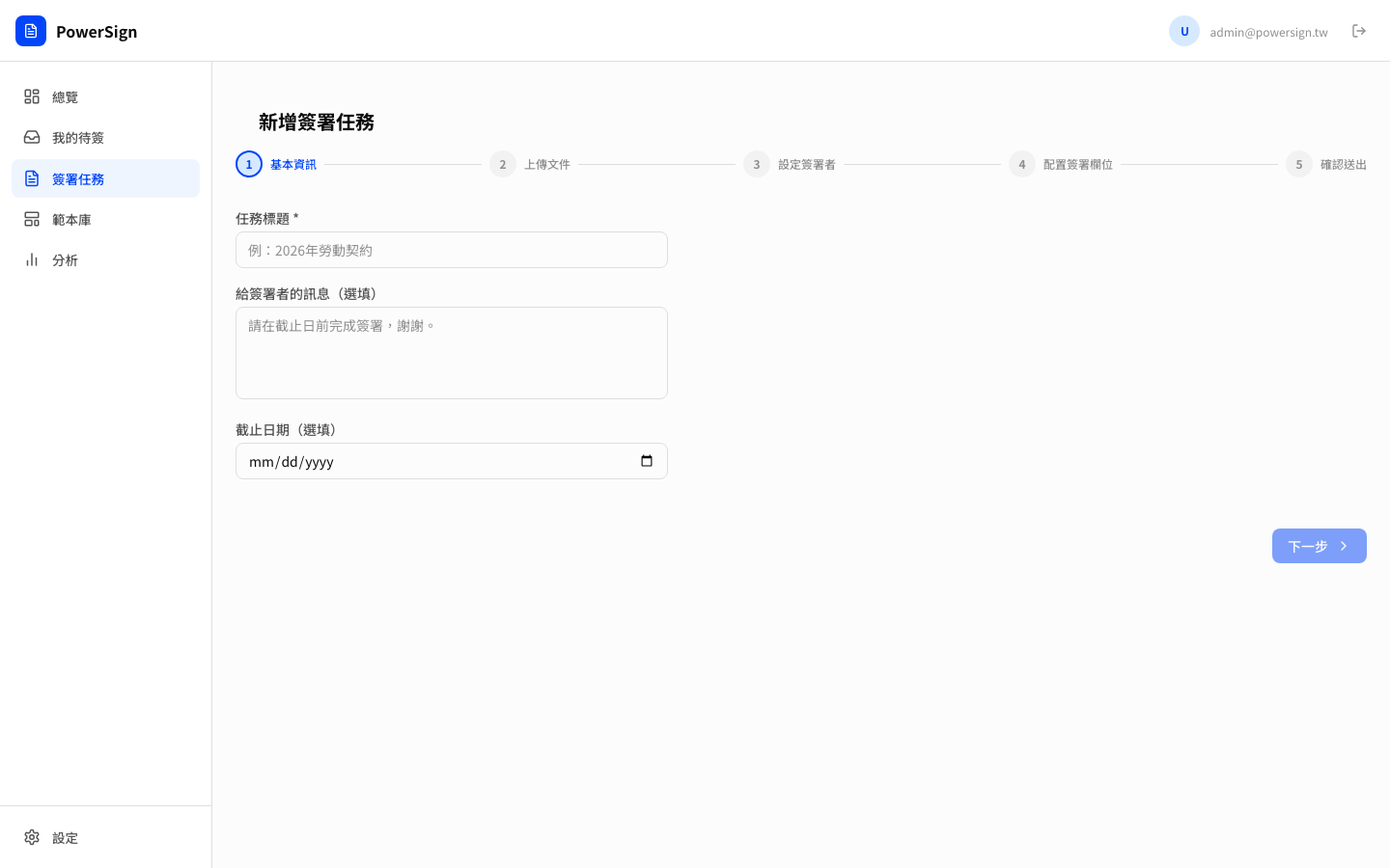
步驟一:基本資訊
填寫任務標題(例如:「2026 年勞動契約 — 王小明」),並可選填:
- 給簽署者的訊息:例如「請於 4 月 30 日前完成簽署,謝謝。」
- 截止日期:超過截止日期的任務連結將自動失效

步驟二:上傳文件
將 PDF 文件拖曳至上傳區,或點選選擇檔案。
⚠️ 注意: 目前支援 PDF 格式,最大 25 MB。
步驟三:設定簽署者
填寫每位簽署人的電子郵件,可選填姓名與手機號碼。
多位簽署人時,系統會依照設定的順序逐一發送邀請,前一位完成後才通知下一位。
步驟四:配置簽署欄位
這是最重要的步驟。在預覽的 PDF 上點擊,放置簽署欄位:
- 簽名 — 手寫簽名圖片
- 文字 — 文字輸入(如護照號碼、地址)
- 日期 — 日期選擇器
- 勾選框 — 同意勾選
欄位放置後,可以用滑鼠拖曳移動位置,或拖拉邊框的小方塊調整大小。
步驟五:確認送出
確認資訊無誤後,點選「建立任務並發送」。系統會立即寄出邀請信給第一位簽署人。
第三步:追蹤簽署進度
在「簽署任務」列表中可以看到所有任務的狀態:
| 狀態 | 說明 |
|---|---|
| 草稿 | 已建立但尚未發送 |
| 簽署中 | 已發送,等待簽署人完成 |
| 完成 | 所有人均已簽署 |
| 作廢 | 任務已取消或有人拒絕 |
進入任務詳情頁可以看到每位簽署者的狀態,並可對尚未簽署者點選「催簽」鈴鐺圖示。
第四步:下載已簽文件
任務完成後,詳情頁右上角會出現兩個下載按鈕:
- 下載已簽文件 — 含有所有簽名的 PDF,可存檔或寄給當事人
- 下載稽核軌跡 — 記錄完整簽署過程的證明文件(誰、何時、從哪個 IP 簽署)
常見問題
簽署者沒收到信怎麼辦? 請確認電子郵件地址正確,並請簽署者檢查垃圾信件匣。也可以在任務詳情頁點催簽重新發送通知。
可以撤回已發送的任務嗎? 可以點選任務詳情頁的「作廢任務」,但此操作不可復原,所有收件人將無法再繼續簽署。
→ 更多問題請參考 常見問題